Overview
This example VI demonstrates the method to save a document in PDF file by using Freeware BullZip PDF Write.
Description
This LabVIEW example VI allows you to save a document in PDF file by using Freeware BullZip PDF Write.
You must download and install Freeware BullZip PDF Write.
http://www.bullzip.com/products/pdf/info.php
It allows to you set different PDF file properties; for example Author Name, Title, Subject, Water Mark Text, ect..
The example has file creation status check.
Requirements
Steps to Implement or Execute Code
Additional Information or References
VI Block Diagram
**This document has been updated to meet the current required format for the NI Code Exchange.**
Example code from the Example Code Exchange in the NI Community is licensed with the MIT license.
Is there a way round the pop-up for html documents?
Thanks
Hi
Could you post a version for Labview 2009 ? Thanks !
Scalpas,
I added LabVIEW 2009 version.
Thanks
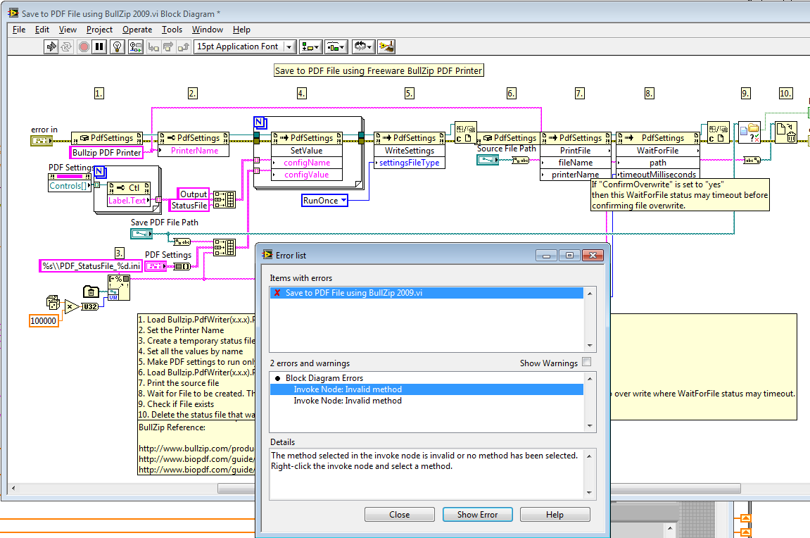
Hi lvABC
Thanks for the 2009 version. However, I don't understand how to make it run. Labview detects an error, see the image for the details. When I click on show error, it shows the constructor node at step 6, but I'm not sure what to do with it.
You must download and install Freeware BullZip PDF Write.
http://www.bullzip.com/products/pdf/info.php
lvABC
I already have Bullzip PDF Printer version 7.1.1195.
Not sure, but just tested here on my PC, it works as expected.
Can you re-download the BullZip and install again?
Or Look for Bullzip.PdfWriter (x.x.x.x) through LabVIEW .net selector?

Yes I did that too, and when I clicked on ok, it changed the code at steps 7 and 8. I'll try reinstalling bullzip
scalpas,
Step 6 select PdfUtil()

Ok I reinstalled bullzip and it worked straight away. Thanks for your help ! ![]()
I am getting error 1172. I ahve tried reinstalling Bullzip a couple of times. I'm using LV2014 on Windows 8. Any suggestions?
COIEngineer,
Can you check these two documents? I haven't use LabVIEW 2014 yet, so not sure about .NET exceptions issue regards to CLR.
Loading .NET 4.0 Assemblies in LabVIEW
-lvABC
COIEngineer,
Can you check these two documents? I haven't use LabVIEW 2014 yet, so not sure about .NET exceptions issue regards to CLR.
Loading .NET 4.0 Assemblies in LabVIEW
-lvABC
Thank you for those documents, but I'm afraid I don't know what to do with them. All I see provided here is the .vi. Is there something else I should be finding or installing?
It seems the 1172 error is thrown if an unrecognized filetype is encountered. I received the error when trying to print a .vi or a .png, but had no problems converting a .jpg to a .pdf.
The installer isn't working. Seems like the Ghostscript part is corrupted. Can anyone please check?
I also had the problem with error 1172 'no application for this file type' - it turns out that my Windows 10 was using the built-in photo viewer which couldn't 'print' the PDF. After I changed the default file association (in windows) to Paint, it then worked. I'm not sure if I think this is a reliable method - it may be better to generate the PDF file programmatically in LabVIEW rather than doing a 'print to PDF' which is what this does.