LabVIEW

cancel
Showing results for 
Search instead for 
Did you mean: 

FlexRIO API Questions

Hi I am starting to use a PXIe-5745 AWG and am trying to get familiar with the FlexRIO API.  I am going through the example program and have attached a screenshot of the Host VI below.  On the left there is a FlexRIO VI called "Configure Immediate Start Trigger".  What does it mean when it "triggers" itself in this context?  I don't think this is the point when it triggers to send a waveform.

 

Also, on the right there is a VI called "Start Continuous Stream".  What is a "stream" in this context?  Also, there is an input called "output stream instance" which is set to 0. I don't understand how this references the stream that is used in the FPGA VI (screenshot below) since none of the Stream VIs in the FPGA VI point to the same reference.

 

I was able to find some info online but it still wasn't clear to me.  Any help is appreciated, thank you!

 

HOST VI:

boba206_0-1667411133646.png

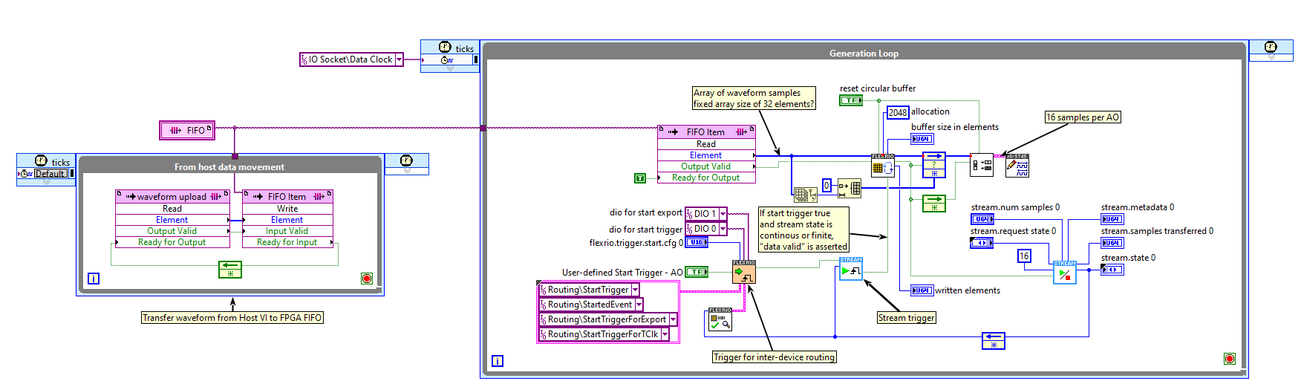
FPGA VI:

boba206_1-1667411543375.png

 

 

0 Kudos
Message 1 of 2
(2,221 Views)

Hello, you may have referred FlexRIO Help installed with the driver, but let me attach it as picture below.

 

UMASO_0-1669381967124.png

 

When start trigger is configured to immediate, "conditioned start trigger" output seems to stay TRUE, as far as I can tell from the example code.  Then, start stream makes Streaming IDL to continuously retrieves samples from the circular buffer.  

 

As for Streaming instance.  Please refer to the below topics.  

 

UMASO_1-1669382875924.png

 

What would you like to accomplish with PXIe-5745?  I may not be able to help you through entire things, but I may be able to help you to estimate how much efforts needed to accomplish your requirements.  

 

I have been with NI FlexRIO for a long time.  With a help of LabVIEW FPGA, FlexRIO has admired so many of my clients.  However, learning and getting familiar with LabVIEW FPGA and FlexRIO to that level are still hard and time consuming.  There is not a comprehensive learning resources for them, so, it takes time.  Once you get over the steepest point of learning curve, LabVIEW FPGA and FlexRIO can do things much faster than any other vendors environment I guess.  

 

Message 2 of 2
(2,145 Views)