LabVIEW

cancel
Showing results for 
Search instead for 
Did you mean: 

boolean troubleshooting

Hi vaib,

convert your dynamic data to double before connect it to the "Greater?" element, but you will only compare the last element.

Mike



Message Edited by MikeS81 on 06-16-2008 04:13 PM
0 Kudos
Message 11 of 18
(1,335 Views)
Hello
First of all thanks for all your precious advices.I have corrected the problem with dynamic data type. However the code is sitll not performing the desired function. Again I think it would be prudent enough to mention the goal of this program.
This program has to report pressures at 2 different locations through two sensors connected to 2 channels 0 and 1 of a SCXI-1121 module, and simultaneously write data to a file.
Now here's the catch:
When writing data it has to start according to a valve which excites itself to 1V when opened. SO I have a third channel measuring voltage at the valve. The valve gives out voltage > 1 only for a fraction of a second and again shuts of. As soon as this impulse reaches the channel The program should start writing and continue writing till stop button is pressed without concerning itself with the voltage after the impulse. But sadly that is not happening in the program. What's happening is that:
The program starts writing after voltage is greater than 1V and stops as soon as voltage falls down.
Kindly mention the faws i have, which are preventing me from getting to the result

Thanks in advance
Vaib
Download All
0 Kudos
Message 12 of 18
(1,320 Views)

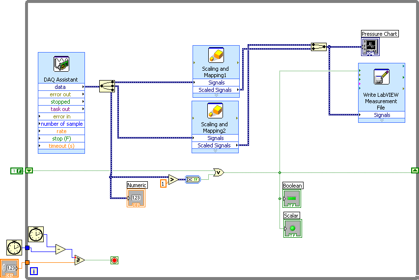
Try placing the Convert From Dynamic Data where I said to place it. Here's a picture with the correct location and cleaned up.



Message Edited by Dennis Knutson on 06-16-2008 09:17 AM
0 Kudos
Message 13 of 18
(1,308 Views)
Thanks for replying. I modified the circuit as mentioned by you. However the DDT is not working properly it is only transfering false to its output node eventhough its input i.e output from the greater than function is true. Kindly suggest a solution Thanks again in advance, for your continued support.
0 Kudos
Message 14 of 18
(1,298 Views)
Try converting the Dynamic Data to single scaler before checking the value.


0 Kudos
Message 15 of 18
(1,287 Views)
Thanks a lot!! it did work. I had one more question before i wrap this up? I want to measure for how long my data has been written in the file i.e. time elapsed after the first data point was written in my file. Please suggest an appropriate mechanism. Thanks in advance Vaib
0 Kudos
Message 16 of 18
(1,259 Views)
Hi vaib,
one way is to convert your data into a waveform, there you can read the start time and the dt. With the number of elements you can calculate the overall time.

Mike
0 Kudos
Message 17 of 18
(1,254 Views)
Thanks for replying. Actually the thing is that i want to measure the time the file has been used and then use it as a control to stop the file writing procedure i.e (like a time constraint for the 'write to file.vi') Thanks again
0 Kudos
Message 18 of 18
(1,251 Views)