LabVIEW

cancel
Showing results for 
Search instead for 
Did you mean: 

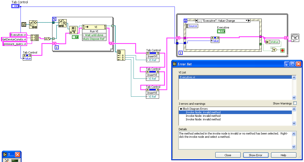
invoke node: invalid method error

hi, can someone help me explain what i did wrong or help me try to solve these errors..
i am trying to work on an example problem and i dont see where i did wrong..
thanks in advance
labview 7.0


Message Edited by krispiekream on 03-14-2008 12:11 PM

Message Edited by krispiekream on 03-14-2008 12:15 PM
Best regards,
Krispiekream
Download All
0 Kudos
Message 1 of 15
(4,918 Views)

I'm a little confused, because I'm pretty sure you can't insert a VI into a tab control. 

I think that's the source of your error, but I have no idea how you got those invoke nodes to appear on the block diagram.

 

edit - I see what you did.  When you changed the example, you deleted the subpanels that were originally on each Tab page.  You have to insert the VI into a subpanel which is displayed on a tab page. (Subpanels are on the Control Palette under Containers)



Message Edited by JeffOverton on 03-14-2008 01:23 PM
Message 2 of 15
(4,912 Views)
okay, i didnt see the picture, i'll try that



Message Edited by krispiekream on 03-14-2008 12:23 PM
Best regards,
Krispiekream
0 Kudos
Message 3 of 15
(4,906 Views)
There's not much to show, but I can explain the basics.  A tab control is nothing more than making the front panel kind of overlap itself.  All the tab pages are just front panel space folded like pages of a book.  A subpanel is used to display the front panel of another VI.  So you can put a subpanel on a tab page to show another VI, but there is no way to put another VI's front panel on a tab page.
 
 
 
Again, a tab control is just ordinary front panel space that you can only see a little of at a time, whereas a subpanel is another VI's front panel.
Message 4 of 15
(4,899 Views)
great!!!
thanks!!!!

Best regards,
Krispiekream
0 Kudos
Message 5 of 15
(4,897 Views)
does it matter between a tab control and a dialog tab control?
Best regards,
Krispiekream
0 Kudos
Message 6 of 15
(4,889 Views)
The dialog controls take their formatting from the OS, I think.  So the dialog tab control automatically uses windows colors, font, etc.  The tab control under containers is fully customizable.
Message 7 of 15
(4,886 Views)
for every tab, do i need to have subpanel?
or i only needed one..
i tried it..but it didnt come out..
when i run it, nothing show up on my subpanel
Best regards,
Krispiekream
0 Kudos
Message 8 of 15
(4,882 Views)
if you want several VIs running simultaneously, and all showing up on separate pages, then you need several subpanels.  You will also need to open VI references to them, and run them via Invoke nodes (these are both under Application Control).
 
In the example I attached, first.vi and second.vi are inserted into separate subpanels, but only second.vi is run.  You can tell by running Tabs.vi and switching between the tabs that only the second has the boolean lit.
Message 9 of 15
(4,877 Views)
sorry, i have version 7.0 and 8.0
can you save it as 8.0 or something?
Best regards,
Krispiekream
0 Kudos
Message 10 of 15
(4,875 Views)