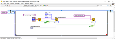
Hi guys I am new to FPGA Vision and am using IC-3171 for IMAQ FPGA Extract VI test, can anyone tell me why Dest Source is showing such image? Can anyone tell me how to set it up? (I am using a 4096*480 camera)Appreciate it! (Allow me to spit out why NI's official example on FPGA Vison is so little 0.0)


