Machine Vision

cancel
Showing results for 
Search instead for 
Did you mean: 

Why Inputs disappear from Calculator Steps in VBAI?

Solved!
Go to solution

This is a problem I have had from the beginning.  Here is what happens. 

1)  I create a Calculator step in my VBAI script using Inspection Variables.  Everything works fine.

2)  I add a new Inspection Variable

3)  When I go to edit the Calculator step, some of the Inspection Variables disappear

           They are unchecked in the Edit Inputs/Outputs Dialog Box

 

BEFORE

Calc_Before

 

AFTER

Calc_After1 

 

Calc_After2 

 

As long as I don't edit the step, it works but if I need to edit it, especially if I need to add more inputs or outputs, I don't have a choice.  If I recheck the boxes, it puts them back in, but they in the wrong place and disconnected so I have to remember which ones went where, put them back and reconnect them.

 

I also sometimes have this problem with User Interface Variables.  It seems that may times when I make a change to the Custom VI for the UI, VBAI does not recognize the changes unless you break the link and relink it, which makes the UI inputs disappear.

 

Does anyone else have this problem?  Am I doing something wrong?  Any insight would be appreciated.  Thanks.

0 Kudos
Message 1 of 11
(5,468 Views)

We fixed something similar in an upcoming release planned for early next year. I want to make sure if you're doing something different, this behavior will also be fixed. The problem we fixed had to do with renaming steps/variables and when you go back to edit the Calculator step that was using results that were renamed, the code showed the original name and when you edit inputs/outputs the new names are listed, but the items are not selected in the tree. This is now fixed so the new names are reflected when you edit the step and opening up the Inputs/Outpus dialog shows the new names and keeps them selected.

 

I tried adding several variables and using them in the Calculator step, and then added more variables and edited the Calculator step, but I didn't see any problems with items not being selected, I just saw the newly added variables in the tree. Let me know what I'm missing to reproduce your problem. Also if you could include a Custom UI Before/After to reproduce the inputs/outputs not being mapped correctly when changing the custom UI, that would also be very helpful.

 

Thanks,

Brad

Message 2 of 11
(5,468 Views)

Does it matter where the Variables come from and are Set?  The ones that keep disappearing are Set to measurements in the Script Step before the Script step where the Calculator Step is running.  So in one step I take the measurements and Set them to the Inspection Variables, then the next step I use those Variables to run a Pass/Fail determination.

 

As far as the UI, here is a set of screenshots in order.  What has been changed on the Custom VI is the size of the RPM dial so that it is easy to see in the preview.  When the changes are made to the VI, they are not reflected when we run VBAI.  The only way to get it to "take" is to set to the "Built-In" UI, and then back to the Custom which breaks the links.  This does not happen every time.  Somethimes it seems we can just relink and it works, but other times it doesn't.

0 Kudos
Message 3 of 11
(5,465 Views)

I am still having trouble reproducing what your problem is. Could you please email your contact information (phone or email, whichever is easier) to:

vbai.support@gmail.com

 

and I will contact you to get more information.

Thanks,

Brad

0 Kudos
Message 4 of 11
(5,461 Views)
Sent E-mail with files attached as well as phone info.  Will be back from lunch in approx 1 hr. if need to call.  Thanks.
0 Kudos
Message 5 of 11
(5,454 Views)

Thanks again for your help reproducing this. The next version of Vision Builder AI will fix the issue with the Calculator step missing the measurements and resulting in broken wires. I will investigate the Custom UI step not refreshing the VI used when trying to add a slightly modified version.

 

Thanks,

Brad

0 Kudos
Message 6 of 11
(5,439 Views)
Solution
Accepted by topic author CW_Edge

I figured out why the Custom UI wasn't updating and this will be fixed in the next version of VBAI. To work around this problem in the currently shipping software, you can change the size of the VI's front panel and this will ensure the modified version gets imported into VBAI correctly.

 

Thanks,

Brad 

0 Kudos
Message 7 of 11
(5,410 Views)

Hi

is it possible that this bug is still in the software? I use VBAI 2011 and I have the same problem. As soon as I add a new variable to an existing calculator calculation some of my input variable got immediate unconnected and I have to reconnect them.

 

is there any solution for this?

 

greetings

Oliver

0 Kudos
Message 8 of 11
(4,690 Views)

I cannot reproduce a problem. Could you post a simple example to illustrate the problem. Maybe have the Calculator step already configured in the inspection you attach and then just tell me what result to add in the Calculator step to see the problem.

 

Thanks,

Brad

0 Kudos
Message 9 of 11
(4,682 Views)

Hello Brad,

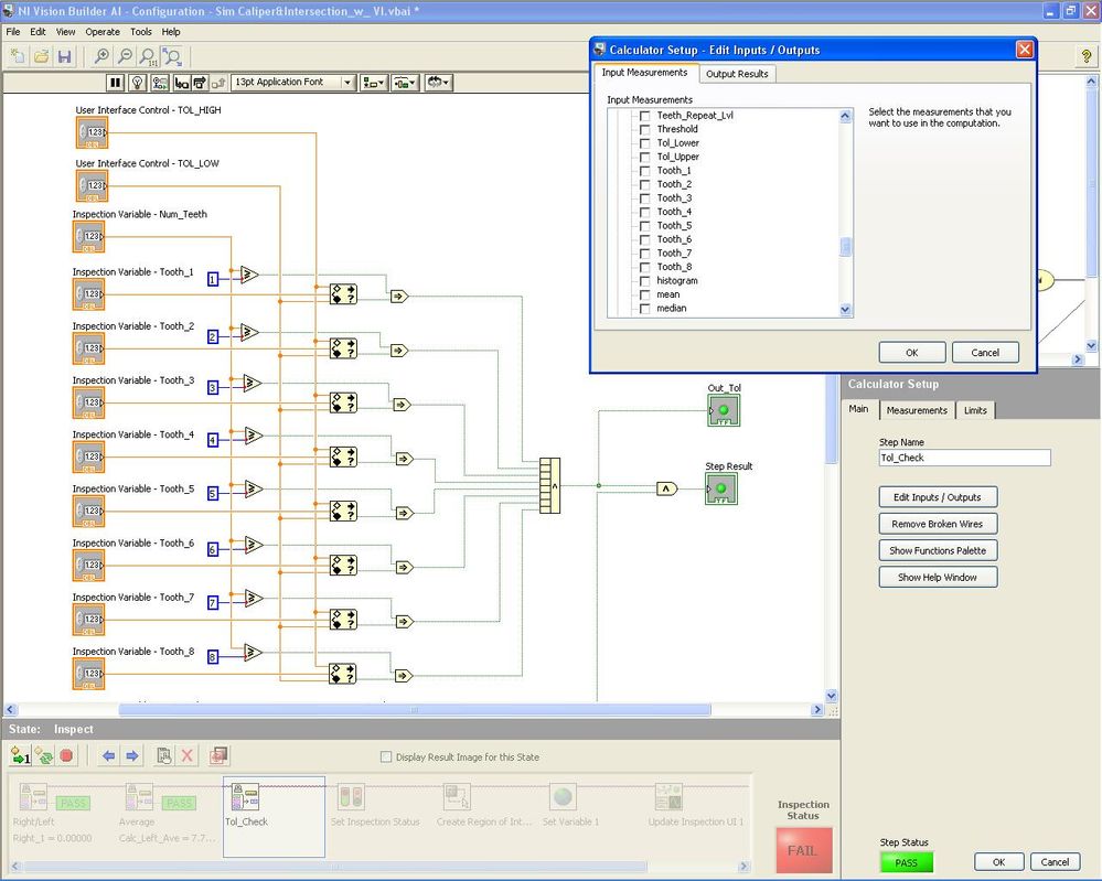
I created a calculator step with some calculations and comparisons. When I finished and run the program everything is fine. In the moment I want to add a new input variable some of the existing variables get unconnected. The variables itselves are still there but they got unconnected. I attached two screenshots to this post

 

I played a little bit with this bug and it seems that this could happen perhaps only once. If you want to add a second time some inputs the bug does not appear again. Perhaps it only happens once

 

greetings

Oliver

Download All
0 Kudos
Message 10 of 11
(4,674 Views)